1. 시스템 목표
- "하루에 한 번"과 같이 정해진 알림을 누락 없이 전송한다. (At-least-once Delivery)
- API 서버 장애, DB 장애, 애플리케이션 장애 등 어떤 상황에서도 작업 유실을 방지한다.
- 장애 복구 시 발생할 수 있는 중복 발송을 최소화하고, 제어(멱등성)할 수 있도록 설계한다.
2. 아키텍처 설계

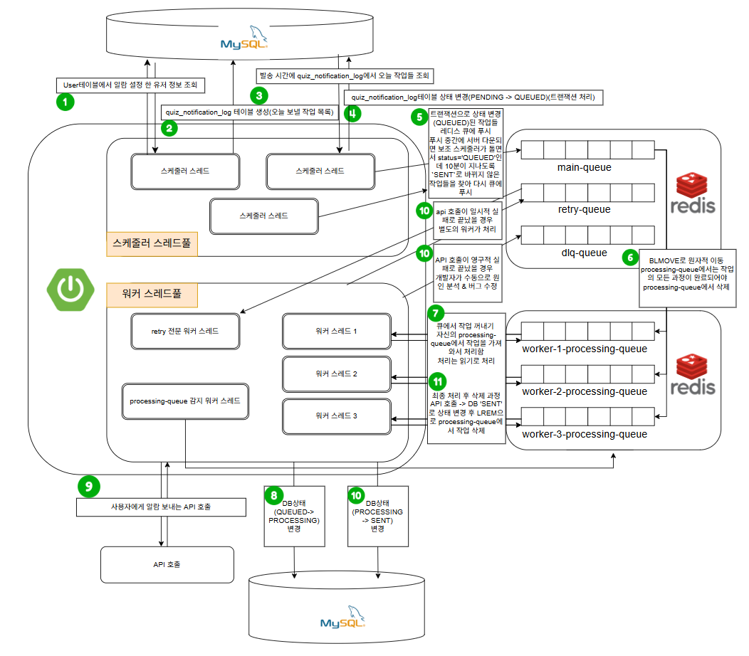
[1단계: 생산자 (Scheduler) 영역]
- 별도의 스케줄러 스레드가 알림 발송 시간 10분 전에 User 테이블에서 알람 설정 한 유저 정보를 조회한다.
- 유저 정보를 조회한 스케줄러는 오늘 알림 설정을 on 한 사용자들에 대해서만 quiz_notification_log 테이블을 생성하고 저장한다. (초기 status='PENDING')
- 발송 시간이 되면 메인 스케줄러 스레드는 quiz_notification_log 테이블에서 오늘 작업들을 조회한다.
- quiz_notification_log 테이블의 status를 'PENDING'에서 'QUEUED'로 변경한다.
- 트랜잭션 처리 함으로써 전부 QUEUED로 변경되도록 한다.
- 트랜잭션으로 상태 변경('QUEUED')된 작업들을 레디스 큐(main-queue)에 푸시한다.
- 푸시 중간에 서버가 다운되면 보조 스케줄러가 돌면서 status='QUEUED'인데 10분이 지나도록 SENT로 바뀌지 않은 작업들을 찾아서 다시 큐에 푸시한다. (작업 유실 방지)
- updated_at/ created_at 기반으로 판단한다.
- 푸시 중간에 서버가 다운되면 보조 스케줄러가 돌면서 status='QUEUED'인데 10분이 지나도록 SENT로 바뀌지 않은 작업들을 찾아서 다시 큐에 푸시한다. (작업 유실 방지)
[2단계: 소비자 (Worker) 영역]
- main-queue에서 worker-N-processing-queue(워커 전용 백업 큐)로 BLMOVE를 통해 원자적 이동을 실행한다.
- processing-queue에서는 작업의 모든 과정이 완료되어야만 해당 작업을 삭제한다.
- 워커 스레드가 자신의 processing-queue에서 작업을 가져온다.
- processing-queue에서 작업을 가져오는 것은 읽기(LRANGE 등)로 처리한다.
- 삭제는 작업의 모든 과정이 완료된 후 마지막에 수행된다.
- quiz_notification_log 테이블의 status를 'QUEUED'에서 'PROCESSING'으로 변경한다.
- (의미: 작업이 큐에서 꺼내져 처리가 시작되었음을 보장. API 호출 성공 여부는 보장 X)
- 사용자에게 알람을 보내는 API를 호출한다.
- API 응답 결과에 따라 작업을 분기 처리한다.
- 성공 시: quiz_notification_log 테이블의 status를 'PROCESSING'에서 'SENT'로 변경한다. (→ 11단계로 이동)
- 일시적 실패 시 (5xx 등): retry-queue로 (원자적 이동을 통해) 옮겨지며, retry 전문 워커 스레드에 의해서 재시도 된다.
- 영구적 실패 시 (4xx 등): dlq-queue로 (원자적 이동을 통해) 옮겨진다. 개발자가 수동으로 원인 분석 및 버그 수정을 해야 한다.
- 최종 처리 후 processing-queue에서 작업을 삭제한다.
- DB status가 'SENT'로 상태 변경된 것을 확인한 후, LREM으로 processing-queue에서 해당 작업을 제거한다.
3. 실패 지점
[생산자(Scheduler) 영역]
- DB 조회 실패
- 문제: DB 장애로 유저 목록 조회가 실패한다.
- 결과: 스케줄러가 아예 시작을 못 한다.
- 큐 등록 실패
- 문제: 큐 등록을 하다가 중간에 스케줄러가 다운된다.
[소비자(Worker) 영역]
- 큐 작업 확보 문제
- 문제:
BRPOP을 썼을 때, 워커가 작업을 꺼내고 처리(API 호출)하기 직전에 다운된다. - 해결책:
BLMOVE를 사용해 작업을processing-queue로 안전하게 이동시킨다.
- API 호출 실패
- 문제: 카카오 서버가 에러를 반환하거나 네트워크가 불안정하다.
- 해결책:
retry-queue로 작업을 보내 재시도한다. (최종 실패 시dlq-queue로 격리)
[워커가 API 성공 ‘이후’에 실패하는 영역]
- DB 로그 기록 실패
- 문제: API 호출은 성공했는데 ,
quiz_notification_log테이블에SENT라고UPDATE하려는 순간 DB 장애 발생→ 퀴즈는 발송됐지만, DB엔 기록이 안 됐다.
- 작업 완료 처리 실패
- 문제: API 호출도 성공하고, DB 로그 기록도 성공했다. 이제
processing-queue에서 작업을LREM(삭제) 하려던 순간 Redis가 다운된다.
큐 등록 실패 문제 해결 방안
1. 사전에 발송 대상을 확정 (log 테이블 생성)
스케줄러가 정해진 발송 시간에 User 테이블을 읽는 것이 아니라, 그 이전에 ‘오늘 보낼 작업 목록’을 quiz_notification_log 테이블에 미리 생성해 둔다.
- 테이블 : quiz_notification_log
- 컬럼: id(PK), user_id(FK), quiz_data, status (PENDING, QUEUED, PROCESSING, SENT, FAILED)
- 시간 : 퀴즈 발송 10분 전
- 동작: 별도의 스케줄러가 User 테이블을 읽어, 오늘 퀴즈를 받아야 할 목록을 quiz_notification_log에 INSERT 한다. (초기 상태 ‘PENDING’)
- 결과: quiz_notification_log 테이블에 오늘 처리해야 할 작업이 status = ‘PENDING’ 상태로 모두 저장된다.
2. 작업 등록 스케줄러
정해진 발송 시간이 되면 메인 스케줄러(Producer)가 동작한다.
이 스케줄러는 User 테이블을 보는 것이 아니라, quiz_notification_log 테이블만 본다.
(만약 사용자가 많으면 한 번에 처리하지 않고, 나눠서 배치로 처리한다)
3. 트랜잭션 관리 & 실패 시 복구
A. DB 트랜잭션
- @Transactional이 시작된다.
PENDING인 작업을 찾아서(배치면 배치 개수만큼), 다른 스케줄러가 접근하지 못하도록 DB 락을 건다.- User 테이블이 아닌 quiz_notification_log 테이블 락이여서 락 경합이 발생하지 않는다.
- 락을 건 작업들의 status를
QUEUED로 변경한다. - 트랜잭션이 COMMIT 된다.
- 만약 1~4번 사이에서 서버가 다운되면?
- DB 트랜잭션이 롤백된다.
- status는 다시
PENDING상태로 돌아가고 락도 풀린다. - Redis에는 아무것도 들어가지 않는다.
- 결과: 스케줄러가 재시작되면 이
PENDING작업 1000개를 다시 처리한다.@Scheduled(fixedRate = 60000)으로 스레드 풀에 있는 태스크 스케줄러에게 작업을 할당한 후, while 문에서PENDING상태인 작업이 없을 때까지 루프를 돌게 한다.- 예를 들어 서버가 다운되더라도 서버가 재시작한다면 스케줄러가 다시 돌며 실패한 작업들을
PENDING상태가 없을 때까지 작업을 처리한다.
B. Redis 등록 ( DB 커밋 이후)
- A번의 DB 트랜잭션이 성공적으로 COMMIT 되었다 (DB는
QUEUED상태) - 이제 for 문을 돌며 Redis에 1000개의 작업을
LPUSH한다.
- 만약
LPUSH중간에 서버가 다운되면?- DB 상태: 1000개 모두
QUEUED이다. - Redis 상태: 600개만 큐에 들어갔다.
- 문제: 400개는
QUEUED상태로 DB에 저장된다(REDIS에는 없음) - 해결책: 보조 스케줄러가 2분마다 돌면서, quiz_notification_log에
status = 'QUEUED'인데 10분이 지나도록SENT로 바뀌지 않은 작업들을 찾는다. - 나머지 400개의 작업을 다시 Redis 큐에 LPUSH 해준다.
- 결과: 작업 유실이 복구된다. (최소 1회 보장)
- DB 상태: 1000개 모두
큐 작업 확보 문제
1. 문제 상황
BRPOP(Blocking Right Pop)은 큐에서 데이터를 꺼내오는 순간 그 데이터는 큐에서 영구적으로 삭제된다.
그래서 워커가 Redis에서 작업을 꺼내와도 워커 서버가 다운되면 작업이 유실된다.
2. BLMOVE (원자적 이동 후 데이터 반환)
두 가지 일을 단 하나의 원자적(Atomic) 명령으로 묶어버린다.
- 일 1:
main-queue에서 데이터를 꺼낸다. (Pop)→processing-queue에 데이터를 밀어 넣는다. (Push) - 일 2: 성공한 데이터를, 명령을 요청했던 워커에게 응답으로 즉시 반환한다.
즉 둘 다 성공하거나 둘 다 실패하는 것을 Redis 서버가 보장한다.
동작 순서
- 워커
BRPOP대신BLMOVE명령을 실행한다.BLMOVE main-queue worker-1-processing-queue RIGHT LEFT 0- 설명: RIGHT에서 꺼내서(큐 뒤) LEFT로 넣기(큐 앞)
- 0의 의미:
main-queue에 작업이 들어올 때까지 영원히 대기한다. - worker 스레드마다 개별
processing-queue를 둔다 - 공용으로 두면 갇힌 작업을 누가 어떻게 복구할지 매우 복잡해진다. (A 워커가 특정 작업을 처리중인지 실패했는지 모르기 때문)
- Redis
task-123을main-queue에서 삭제함과 동시에worker-1-processing-queue에 추가한다.(원자적)- 모든 이동이 완료된 후, 워커에게
task-123을 반환한다.
- 워커
task-123을 받고 이제 이 작업이worker-1-processing-queue에 안전하게 백업된 것을 안다.- 이제 API 호출을 시작한다.
- 워커
- 성공 시
- API 호출 직전에, DB상태를
QUEUED에서PROCESSING으로 먼저 변경(UPDATE)한다. - (만약 이 UPDATE가 실패하면(DB장애, 애플리케이션 서버 다운 등), API 호출은 일어나지 않았고 큐에도 작업이 남아있으므로 재시작시 100% 안전하다.)
이 UPDATE가 성공한 작업에 대해서만 API 호출을 시작한다. - API 호출이 성공하고, DB 로그(
PROCESSING->SENT) 기록도 성공한다. - 모든 처리가 완료되었으므로, 백업 큐에 있던 작업을 수동으로 삭제해야 한다.
LREM worker-1-processing-queue 1 task-123- (의미:
worker-1-processing-queue에서task-123값 1개를 찾아서 삭제)
- API 호출 직전에, DB상태를
- 실패 시
- 워커 애플리케이션 다운된 후 재시작한다.
- 로직 1순위로
worker-1-processing-queue를 먼저 확인한다. worker-1-processing-queue에 아까 다운될 때 처리 중이던task-123이 그대로 남아있는 것을 발견한다.- 이
task-123작업을 다시 처리(API 호출)하기 시작한다.
주의사항
- 다시 작업을 꺼낼때는 읽기로 꺼내기(삭제는 최종)→ 따라서 실패 후 재처리 로직은 삭제가 아닌 읽기이다.
- 작업 확인
processing-queue에서 작업을 삭제하지 않고 읽기만 한다.- 명령어:
LRANGE worker-1-processing-queue 0 0 - (의미:
worker-1-processing-queue의 첫 번째 작업을 삭제하지 말고, 보여줘)- 워커가
main-queue에서 작업을 확보할 때 단 1개의 작업만processing-queue로 가져온다.- 워커 하나는 동시에 하나의 작업만 처리한다.
- api 호출 → DB 로그 변경 → 큐에서 데이터 삭제 이 과정이 끝나야
processing-queue에서 작업을 삭제한다.
- 워커가
- 작업 재처리
- 워커는
task-123이 큐에 안전하게 남아있는 상태여서, API 호출을 다시 시도한다.
- 만약 또 실패하면?
- 워커가 API 호출 중에 또 다운되어도, 1번 단계에서 작업을 삭제한 적이 없으므로
task-123은processing-queue에 여전히 안전하게 남아있는다.
- 최종 성공 시
- API 호출과 DB 기록이 모두 성공했을 때, 워커가 그제서야
processing-queue에서 작업 삭제한다. - 명령어:
LREM worker-1-processing-queue 1 task-123
- 재시작된 워커 동작 원리
- 만약 워커가 다운된 후
processing-queue에서 작업을 또다시 꺼내어 처리한다면 다시 워커가 다운된다면 데이터가 유실된다. - 워커 영구 장애 시
processing-queue작업 정체문제점: 만약worker-1이 작업을processing-queue로 가져간 직후, 서버가 다운되어 영원히 복구되지 않으면task-123은worker-1-processing-queue에 영원히 갇히게 된다. 다른 워커는 이 작업을 처리할 수 없다.- 일정 시간 이상
processing-queue에 머물러 있는 작업을 감지하는 별도의 모니터링 스케줄러가 필요하다. - 이 스케줄러는 모든
worker-*-processing-queue를 주기적으로 스캔한다. - 만약 특정 작업이 Timeout을 초과했다면, 해당 워커가 영구 장애 상태라고 간주하고
LMOVE를 사용해 해당 작업을 다시main-queue로 원자적으로 이동시킨다. - 타임아웃 초과 시
LMOVE worker-1-processing-queue main-queue LEFT RIGHT로 원자적으로 복구한다. - 이를 통해 다른 건강한 워커가 해당 작업을 이어받아 처리할 수 있다.
- 일정 시간 이상
- 보완책:
- 현재는
worker-1-processing-queue와 같이 워커별로 개별 큐를 두고 있다. (작업 소유권 명확해짐)
API 호출 실패 해결 방안
API 호출 실패를 일시적 실패와 영구적 실패로 분리하여, 시스템 전체가 멈추는 것을 막는다.
1. 즉시 재시도 하지 않는 이유
- API 호출이 실패했을 때, 그 자리에서 while 루프문을 돌며 즉시 재시도를 하는 것이다.
- 문제점: 워커 스레드는 계속 실패한 작업에만 묶여있게 되므로 그동안
main-queue에 쌓인 나머지 작업은 처리하지 못한다.
2. retry-queue의 역할 (일시적 실패 처리)
retry-queue는 지금 당장 말고 나중에 다시 시도할 작업들을 모아둔다.
- API 호출이 일시적 실패로 끝났을 때 사용
503 Service Unavailable(서버 과부하),Network Timeout(네트워크 불안정)
- 동작:
- 워커가
processing-queue의 작업으로 API 호출했으나 에러를 받는다. - 워커가 이 작업을 즉시 재시도 하지 않는다.
- 대신,
processing-queue에서 이 작업을 꺼내어retry-queue에 넣는다. - 워커는 이 실패한 작업을 잊고, 즉시
main-queue로 돌아가 다음 작업을 처리한다.
- 워커가
retry-queue의 처리:- 이 큐는 별도의 워커(혹은
main-queue가 비었을 때만 이 큐를 보는 워커)가 처리한다. retry-queue에서 작업을 꺼낼 때는 지연을 주어서 꺼낸다.(ex: 5분 뒤에 다시 시도)
- 이 큐는 별도의 워커(혹은
3. dlq-queue의 역할 (영구적 실패 격리)
dlq-queue (Dead Letter Queue)는 재시도를 해도 절대 성공할 수 없는 작업들을 모아두는 큐이다.
- API 호출이 영구적 실패로 끝났을 때 사용
400 Bad Request(요청 형식이 잘못됨),401 Unauthorized(API 키가 틀림),404 Not Found(카카오 UUID가 존재하지 않음)
- 이건 계속 재시도 해도 똑같이 실패할 것인 작업을 넣는다.
- 동작:
- 워커가
processing-queue의 작업으로 API 호출했으나400에러를 받는다. - 워커는 이 작업이 영구적 실패임을 인지한다.
processing-queue에서 이 작업을 꺼내서dlq-queue에 넣는다.(원자적)- 이 큐로 이동된 작업은 처리 “실패로 처리 완료된 작업”으로 간주한다. (워커는
main-queue로 복귀)
- 워커가
dlq-queue의 처리:- 이 큐는 자동으로 처리되지 않는다.
- 개발자가 수동으로 이 큐에 쌓인 작업들을 확인하여, 왜 특정 에러가 났는지 원인을 분석하고 버그를 수정한다.
4. 최대 재시도 횟수 관리
retry-queue에 있는 작업이 5분 뒤에 재시도했는데 또 503 에러를 받을 수도 있다.
→ 무한 재시도를 막아야 한다.
최대 재시도 횟수 로직을 통해 retry-queue와 dlq-queue 를 연결한다.
- 최초 작업 페이로드에
retryCount: 0을 포함시킨다. - N번 재시도 실패하면 영구적 실패로 간주하고 DLQ로 이동시킨다.
전체 흐름
- 워커가
main-queue->processing-queue로 작업을 가져온다. - API를 호출한다.
- (성공):
processing-queue에서 작업 삭제. (완료) - (영구적 실패 / 4xx):
processing-queue->dlq-queue로 이동. (완료-실패) - (일시적 실패 / 5xx):
retryCount를 확인.count < 3:retryCount를 1 증가시키고processing-queue->retry-queue로 이동.count >= 3: "최종 실패"로 간주.processing-queue->dlq-queue로 이동.
- (성공):
주의사항
processing-queue에서 이 작업을 꺼내어 retry-queue에 넣거나, retry-queue → dlq-queue 에 넣을때도 원자적이지 않으면 데이터가 유실 될 수 있다.
→ 해결책: LMOVE 사용
main-queue→processing-queue로 가져올 때BLMOVE를 사용한 것처럼, 다른 큐로 보낼 때도 원자적 이동 명령어를 사용해야 한다.
LMOVE (Non-Blocking) vs BLMOVE (Blocking)
LMOVE
- 소스 큐에서 아이템을 POP하여 목적지 큐로 PUSH한다.
- 만약 소스 큐가 비어있으면: 즉시
nil(없음)을 반환하고 명령이 종료
BLMOVE
- 소스 큐에서 아이템을 POP하여 목적지 큐로 PUSH한다.
- 만약 소스 큐가 비어있으면: 명령이 즉시 종료되지 않고, 데이터가 들어올 때까지 지정된 시간동안 대기한다.
작업 완료 처리 실패 해결 방안
최소 1회 전송을 보장하는 과정에서 중복 발송을 유발하는 실패 시나리오
→ 큐를 더 추가해서 해결하는 것이 아니라, 워커의 로직을 멱등성 있게 설계하여 해결한다.
- 멱등성: 같은 작업을 여러 번 수행해도, 그 결과는 1번 수행한 것과 같아야 한다.
즉, 워커가 재시작되어 중복 발송을 시도하더라도, 실제 발송이 2번 일어나지 않게 방어하는 것
멱등성 검사를 통한 해결
워커는 작업을 처리할 때, 무조건 API부터 호출하는 것이 아니라 DB의 '최종 상태'를 먼저 확인해야 한다.
- [워커 재시작]
워커 A가 재시작된다. - [백업 큐 확인]
로직 1순위로worker-A-processing-queue를 확인(LRANGE 0 0)하고, API 호출/DB 기록/큐 삭제가 모두 실패했던task-123을 발견한다. - [멱등성 검사 (Idempotency Check)]
워커 A는task-123을 보고 API를 바로 호출하지 않는다.
대신,task-123에 포함된logId(예: 9876)를 가지고quiz_notification_logDB를 먼저 조회한다.SELECT status FROM quiz_notification_log WHERE id = 9876; - [상태 확인 및 결정] 워커 A가 DB에서 조회한
status를 확인한다.
- CASE 1:
status = 'SENT'(6단계 실패: 큐 삭제만 실패한 경우)- 워커 A는 API 발송도 성공했고 DB 기록도 성공했음을 알고 Redis 큐에서 삭제만 실패했던 것임을 인지한다.
- 카카오 API 호출을 절대로 하지 않는다. (SKIP)
- 대신, 실패했던 마지막 단계(큐 삭제)만 다시 수행한다.
LREM worker-A-processing-queue 1 task-123명령을 실행하여 백업 큐를 정리한다.
- [방어 로직 실행]
- CASE 2:
status = 'PROCESSING'(5단계 실패: SENT 기록만 실패한 경우)최소 1회 보장 원칙 때문에 중복 가능성을 감수하고 재호출한다- 워커 A는 “API 호출은 성공했을 수 있으나, DB SENT 기록은 실패했음”을 인지한다.
- ‘최소 1회 보장’ 원칙에 따라, 이 작업은 완료된 것이 아니므로 재시도한다.
- (중복 발송을 감수하고) API 호출부터 다시 시도한다.
- (API 호출 → DB SENT 변경 → LREM)
- [방어 로직 실행]
PROCESSING상태는 ‘보냈을 수도 있고 안 보냈을 수도 있는’ 애매한 상태라,- CASE 3:
status == 'QUEUED'(매우 드문 경우: PROCESSING 변경조차 실패한 경우)- 워커 A는 “이 작업은 API 호출 시도조차 못했음”을 인지한다.
- 당연히 API 호출부터 다시 시도한다.
- (DB (
QUEUED→PROCESSING)변경 → API 호출 → DB SENT 변경 → LREM)
- [방어 로직 실행]
주의사항
처음 큐에서 받은 작업이든, 재시작 후 발견한 작업이든, 워커는 항상 API 호출하기 직전에 DB의 status를 확인하는 것이 안전한 멱등성 설계이다.
→ 워커의 처리 로직을 단순하고 통일성 있게 유지할 수 있다.
→ 워커가 작업을 확보한 후 실행하는 로직은 항상 동일해야 한다. (분기 처리를 피함)
결론
워커가 작업 시작 전 DB 상태를 먼저 확인(SELECT)하는 멱등성 검사 로직을 가지고 있으면,
6단계 실패(API 호출과 DB 기록까지 성공)한 작업이 재시도되더라도, 워커가 SENT 상태를 감지하고 API 호출을 건너뛰어 중복 발송을 방지한다.
5단계 실패(API 호출 후 PROCESSING 상태에 멈춤)한 작업은, '최소 1회 보장' 원칙에 따라 중복을 감수하고 재시도하여 메시지 누락을 방지한다.